SBS FMEA Database
Key Features
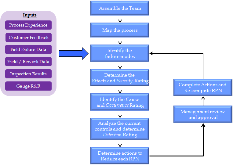
FMEA = Failure Modes and Effects Analysis
- Risk Assessment: Failure Modes and Effects Analysis (FMEA)
- SWOT Analysis (Strengths, Weaknesses, Opportunities and Threats)
- Implement risk based strategies for ISO 9001:2015, ISO 14971
- Identify failure modes for each process or item
- Identify effects and severity
- Identify causes and frequency
- Identify current controls and detection levels
- Rank by Action Priority number or RPN
- Develop multiple actions associated with this failure mode
- Assign owners and due dates
- Establish verification and validation criteria
- Identify failure modes for each process or item
- Electronic signature for management approval
- User login: define user passwords and privileges
- Rich set of reports
- Track open actions and delinquent due dates
Benefits
- Build a simple and efficient Quality Management System (QMS)
- Install on your local server or leverage our Cloud QMS solution
- Implement risk based thinking required by ISO 9001:2015
- Easy to use
- Collaborative platform
- Simple, menu driven user interface
- Easy to train users
- Convenient, intuitive forms
- Can restrict users to control data integrity
- Rich set of reports
- Easy to identify delinquencies, stalled actions
- Reports may be emailed with a single click
- Export data to Excel for further analysis
- Built using Microsoft Access
- Common, convenient software platform
- Free runtime version of Access is available from Microsoft
Pricing
| License Type | Price |
|---|---|
| Single User License | $135 |
| 5-User License | $185 |
| Unlimited User License | $249 |
Licensing is based on concurrent or simultaneous users – not CPU-based.
Support subscriptions are encouraged for the best experience, but are not required.
FREE DOWNLOADS
SYSTEM REQUIREMENTS – SBS FMEA Database
- Microsoft Windows 7, 8, 10, or 11
- 64 MB of RAM
- 40 MB of available hard disk space
- If you do not have Microsoft Access installed, you may download a free runtime version from Microsoft by clicking here.
Action Priority, AP, AS9100, decrease frequency, detection level, Develop actions associated with failure mode, DFMEA, enterprise quality management software, eqms, Failure Mode analysis, Failure Mode and Effects Analysis, Failure Mode Effects Analysis, Failure Modes, FMEA, FMEA Database, FMEA Risk management, FMEA software ISO 9001, frequency, Identify failure modes, Implement risk based thinking, Implement risk based thinking required by ISO 9001:2015, improve detection, ISO 13485, ISO 14971, ISO 9001, ISO 9001 compliance software, ISO 9001:2015, ISO 9001:2015 software, Opportunities and Threats, pFMEA, quality management system, reduce severity, RHA, Risk analysis software, Risk Based thinking, Risk Management, Risk Priority Number, Risk reduction, RPN, RPN reduction, severity, Strengths, TS16949, verification and validation, Weaknesses